Architect Guide
Welcome
Welcome to the Golden Core Architecture Guide. This documentation suite is designed for external users, system integrators, and data stewards who need to understand and work with the Golden platform.
Golden Core is a master data management and entity resolution platform that provides intelligent data deduplication, search capabilities, and golden record creation.
This guide is organized into six focused documents, each covering a key architectural component:
Guide | Target Audience | Purpose |
|---|---|---|
Entities | Data architects, MDM specialists | Entity configuration, lifecycle, and deduplication |
Resources | Integration developers | Data integration components (sources, sinks, transformations) |
Golden Records | Data stewards, analysts | Master data management and duplicate resolution |
Tables | Developers, data engineers | Data storage and querying |
Security | Security administrators | Authentication, authorization, and access control |
Tasks | Operations, developers | Background job management and monitoring |
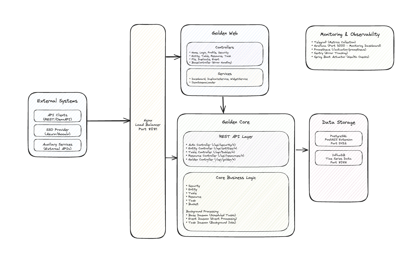
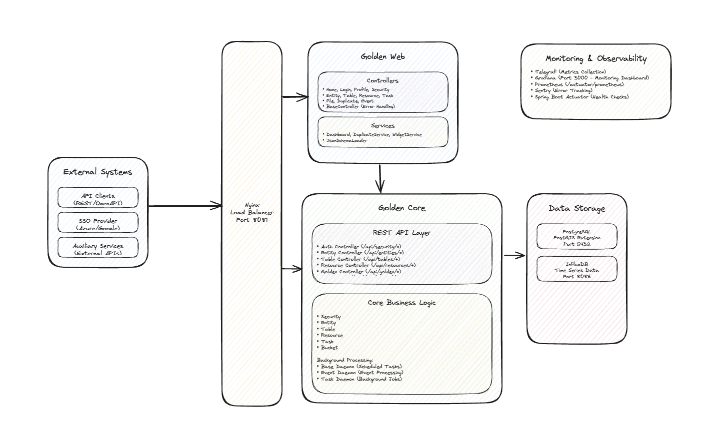
System Diagram

Architecture Diagram

Quick Start Paths
Recommended reading order:
Entities Guide - Understand entity types and configuration
Resources Guide - Learn about datasets, indexers, classifiers
Golden Records Guide - Master deduplication and golden records
Tables Guide - Understand data storage layer
Key Concepts:
Data
Entity types (
NONE,SEARCH,DUPLICATES,AUTO_DUPLICATES)Dataset schema definition
Indexer configuration for duplicate detection
Classifier and merger strategies
Security
API authentication with JWT tokens
Role-based access control (RBAC)
Built-in roles (ADMIN, STEWARD, USER)
Permission system and wildcards
Access token management
Automations
Bucket classification (
MATCH,REVIEW,NON_MATCH)Manual vs automated duplicate resolution
Record quality scoring
Bucket operations (merge, split, disconnect)
Core Concepts Overview
Entities
Entities are the primary abstraction for managing master data:
Wrap tables with intelligent features
Support search via indexing
Enable duplicate detection and resolution
Orchestrate data sources and sinks
Provide automatic or manual synchronization
Types: NONE → SEARCH → DUPLICATES → AUTO_DUPLICATES
Resources
Resources are reusable configuration components:
Datasets - Define data structure/schema
Sources - Read from external systems (files, databases, APIs)
Sinks - Write to external systems (Kafka, HTTP, databases)
Transformations - Map between data structures
Pipelines - Multi-stage data processing
Golden Records
Golden Records represent the "single source of truth":
Records - Individual data documents with metadata
Buckets - Groups of potentially duplicate records
Classification - Similarity scoring (MATCH, REVIEW, NON_MATCH)
Merging - Creating master records from duplicates
Quality Scoring - Data completeness and validity metrics
Tables
Tables provide persistent data storage:
Store records in PostgreSQL
Reference dataset for structure
Support history tracking
Provide filtering and pagination
Enable ETL operations (load, transform, export)
Security
Multi-layered security model:
Authentication - Username/password, JWT, SSO (Google, Azure)
Authorization - Role-based access control (RBAC)
Permissions - Fine-grained operation control
Entitlements - Data-level filtering
Access Tokens - Programmatic API access
Tasks
Asynchronous background job system:
Entity Tasks - Synchronization, loading, indexing
ETL Tasks - Load, transform, export operations
Scheduling - One-off or CRON-based
Monitoring - Real-time progress tracking
Notifications - Email alerts on completion
API Documentation
Golden Core provides comprehensive REST API documentation:
Swagger UI: Access interactive API documentation at /swagger-ui
For more info, review the Developer Guide section
Getting Help
Check relevant guide troubleshooting section
Review Swagger API documentation
Examine task logs for detailed errors
Check system health endpoint:
/actuator/healthContact system administrator for support